Giám sát nhiệt độ qua Internet
Giám sát nhiệt độ qua Internet
- Model: Giám sát nhiệt độ qua Internet
- Hãng sãn xuất: TTPScada
Chuyên cung cấp các giải pháp giám sát nhiệt độ qua Internet, lưu trữ dữ liệu với database server, nhận cảnh báo nhiệt độ qua SMS, Email, giám sát nhiệt độ từ xa qua Internet và tại chỗ với bảng led hiển thị nhiệt độ giá siêu rẻ, độ bền cao.
Giám sát nhiệt độ qua Internet là giải pháp ngày càng trở nên phổ biến, được nhiều doanh nghiệp, nhà máy, và các tổ chức y tế lựa chọn để theo dõi nhiệt độ, độ ẩm, nhằm bảo vệ chất lượng sản phẩm của mình, đồng thời đảm bảo đáp ứng tốt những yêu cầu về các tiêu chuẩn trong và ngoài nước khi cần xuất khẩu.
Hệ thống giám sát nhiệt độ qua Internet của Thịnh Tâm Phát là thiết bị hữu ích giúp doanh nghiệp theo dõi, giám sát và điều khiển nhiệt độ từ xa, chỉ cần thông qua laptop, smartphone, đồng thời theo dõi các chỉ số nhiệt độ một cách nhanh chóng và chính xác tuyệt đối.
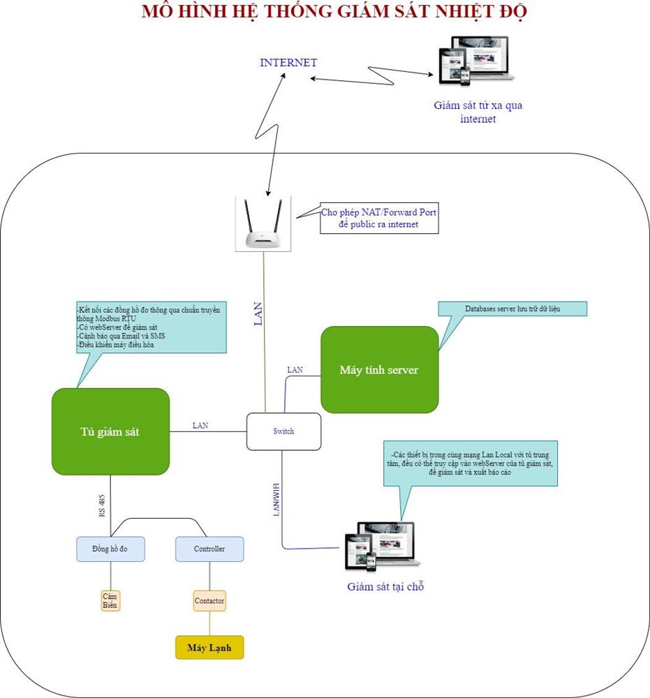
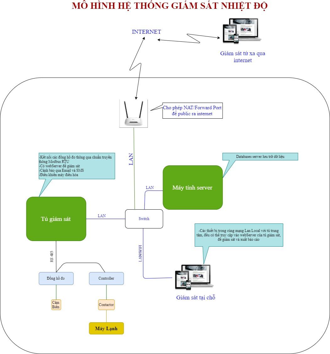
Mô hình chung của hệ thống giám sát nhiệt độ qua Internet của Thịnh Tâm Phát:
- Tại mỗi vị trí giám sát nhiệt độ sẽ được trang bị cảm biến để đo nhiệt độ, dữ liệu sẽ được truyền về máy tính trung tâm hoặc PLC thông qua các mạng truyền thông Modbus RTU RS485, TCP/IP, Profiner, Profibus
- Hiển thị dữ liệu thực và điều khiển tại chỗ với bảng led hiển thị nhiệt độ lắp đặt tại nơi cần theo dõi (tùy vào nhu cầu của doanh nghiệp), và qua màn hình máy tính trung tâm.
- Hiển thị dữ liệu thực và điều khiển qua webServer thông qua máy chủ đám mây, người dùng sẽ điều khiển, giám sát nhiệt độ qua Internet bằng smartphone và laptop.
- Hệ thống với phần mềm giám sát nhiệt độ được thiết kế và lập trình dựa trên ngôn ngữ lập trình hiện đại, tích hợp nhiều tính năng, giao diện đẹp, chạy mượt, tính bảo mật cao.
- Hiển thị dữ liệu bằng đồ thị trend biến thiên thời gian thực tại chỗ và qua web.
- Hiển thị dữ liệu bằng đồ thị trend biến thiên lược sử tại chỗ và qua web.
- Hệ thống giám sát nhiệt độ qua Internet của Thịnh Tâm Phát cho phép quản lý, giám sát đồng thời nhiều vị trí và không giới hạn.
- Khi xảy ra các trường hợp vượt ngưỡng hoặc thấp hơn ngưỡng nhiệt độ cho phép, hệ thống giám sát nhiệt độ qua Internet sẽ phát cảnh báo tại chỗ với đèn và còi, đồng thời gửi cảnh báo bằng tin nhắn SMS và Email đã được cài đặt sẵn.
- Doanh nghiệp có thể truy xuất dữ liệu, xem lại lịch sử một cách dễ dàng, có thể xuất file excel để phục vụ báo cáo dữ liệu chi tiết.

Mô hình giám sát nhiệt độ qua Internet
Tại sao nên chọn hệ thống giám sát nhiệt độ qua Internet của Thịnh Tâm Phát?
Với nhiều năm hoạt động trong ngành tự động hóa công nghiệp nói chung và cung cấp các giải pháp giám sát nói riêng, với đội ngũ kỹ sư giàu kinh nghiệm cùng trang thiết bị và linh kiện luôn có sẵn số lượng lớn, chúng tôi tự hào luôn mang đến cho quý khách hàng những giải pháp tối ưu nhất, cùng những sản phẩm chất lượng nhất, đảm bảo đáp ứng tốt các nhu cầu của khách hàng về vấn đề tiết kiệm chi phí và kỹ thuật hiện đại tiên tiến.
Hệ thống giám sát nhiệt độ qua Internet của Thịnh Tâm Phát phù hợp với mọi ngành nghề sản xuất và vị trí cần giám sát nhiệt, ví dụ như phòng server, phòng máy chủ, xe đông lạnh, container đông lạnh, kho lạnh, tủ thuốc, tủ vacxin, tủ trữ đông máu,...
Hệ thống giám sát nhiệt độ qua Internet của chúng tôi có thể điều khiển, quản lý, theo dõi nhiệt độ đồng thời tại nhiều điểm giám sát trong một khu vực, hoặc nhiều khu vực phân tán khắp nơi mà không bị giới hạn.
Có webServer để giám sát đồng bộ, nhanh chóng và chính xác
Ngoài hệ thống giám sát nhiệt độ qua Internet, công ty Thịnh Tâm Phát còn chuyên cung cấp các hệ thống giám sát năng suất sản xuất, giám sát khối lượng, số lượng, áp suất, tốc độ,... và các phần mềm Scada, phần mềm giám sát được lập trình và thiết kế theo yêu cầu của doanh nghiệp.
Phần mềm TTPSCADA 512 Tags Runtime License
Phần mềm TTPSCADA 1.024 Tags Runtime License
Phần mềm TTPSCADA 2.048 Tags Runtime License
Phần mềm TTPSCADA 4.096 Tags Runtime License
Phần mềm TTPSCADA 8.192 Tags Runtime License
Phần mềm TTPSCADA 16.384 Tags Runtime License
Phần mềm TTPSCADA 32.768 Tags Runtime License
Phần mềm OPC TTPServer
Mọi nhu cầu tư vấn thiết kế và lắp đặt hệ thống giám sát nhiệt độ qua Internet xin liên hệ:
Công Ty TNHH Thịnh Tâm Phát
Địa chỉ: 599 Huỳnh Văn Lũy, P. Phú Mỹ, TP. Thủ Dầu Một, T. Bình Dương
Hotline: 0909199102
Email: thinhtamphat@gmail.com
